В случае пропуска экзамена заказчиком сервис оставляет за собой право удержать 40% от стоимости услуги. Данная мера применяется в связи с организационными расходами и затратами на подготовку.
Принимающая сторона (сертификационный центр) может отказать в допуске на экзамен с прокторингом из-за документов. В этом случае денежные средства, уплаченные ранее заказчиком за услуги будут возвращены заказчику в течении 14 рабочих дней за минусом 40% от стоимости услуги (данная мера применяется в связи с организационными расходами и затратами на подготовку).
3 варианта как решить проблему:
- вести переписку с сертификационным центром и пытаться решить проблему;
- пытаться вернуть уплаченные средства сертификационному центру за экзамен;
В случае если кандидат не владеет английским языком мы можем начать переписку от лица заказчика (стоимость услуги от $100).
Мы не несем ответственность за качество интернета и/или за ноутбук заказчика. Если экзамен «срывается», сервисом будет удержано 50% от уплаченной стоимости услуги для его повторной пересдачи. Удерживаем, так как преподаватель уже явился на экзамен, но экзамен не состоялся по вине Заказчика.
Независимо от организации все экзамены/тесты сдаются командой Scrummarket только на английском языке.
Наши преподаватели / тренеры из разных стран и наше общение проходит исключительно на английском языке.
AWS==
Если кандидат получил письмо от AWS с темой «Important Information Regarding Your AWS Certification (XXXXXXXXX)» — не говорит о том, что экзамен не сдан, а только о том, что признал результат недействительным. При этом в письме отсылки на искусственный интелект, которого что-то не устроило. При этом, AWS никогда не раскроет причину. Остается только подавать апелляцию и требовать пересмотра записи, так как pearson vue ведет запись экзамена.
В интернете много отзывов о причинах:
— кандидат задумался и посмотрел на потолок / в сторону;
— во время прохождения экзамена произошел обрыв связи и т.д.
В нашей практике были случаи когда AWS после апелляции:
— без каких-либо уведомлений присылал сертификат;
— предоставил кандидату ваучер с 50%/100% возмещением стоимости для пересдачи экзамена;
— запрещал проходить сертификацию в течении 2х лет.
Пересдача с привлечением нашего специалиста оговаривается индивидуально.
Используя VPN, кандидат принимает на себя все риски связанные с качеством соединения. В случае обрыва связи экзамен прерывается. И если кандидату удастся договориться с организацией о пересдаче экзамена кандидат обязан доплатить нашему преподавателю 150$ за бронирование новой даты пересдачи экзамена.
Ноутбук кандидата:
- настраивается за час до экзамена
- с операционной системой Windows c правами администратора;
- с рабочей web камерой.
- экзамен без прокторинга: 24 часа;
- экзамен с прокторингом: по согласованию с Заказчиком и зависит от организации и экзамена
Присутствие кандидата обязательно. Проктор должен видеть кандидата на протяжении всего экзамена.
Мы помогаем специалистам ИТ сферы получить ИТ сертификат любой международной организации путем прохождения тестирования/экзамена третим лицом, то есть нашим преподавателем.
Присутствие кандидата не требуется, так как кандидат передает доступ к своей учетной записи и тест/экзамен проходит наш преподаватель.
С помощью сервиса Kwork.ru. Оговаривается индивидуально. При этом, все комиссии Исполнителя оплачиваются Заказчиком согласно тарифам сервиса Kwork.ru (обычно комиссия составляет от 15% до 20%).
P.S. Из-за курса рос.рубля по отношению к доллару США цена на сайте гаранта может быть изменена, как в сторону увеличения, так и в сторону уменьшения.
Да, мы предоставляем услугу посреднической оплаты за пользователей, находящихся на территории Российской Федерации или Республики Беларусь. Данная услуга оказывается на возмездной основе. Размер определяется на основании тарифного плана в зависимости от стоимости попытки:
| Стоимость экзаменационной попытки (USD) | Сервисный сбор от 09.12.2025 |
|---|---|
| до $200 включительно | 13% |
| от $201 до $400 | 12% |
| от $401 до $600 | 11% |
| от $601 до $800 | 10% |
| от $801 до $1200 | 9% |
Заказчик обязан позаботиться заранее, чтобы учетная запись была заполнена необходимой информацией (first name & last name).
- предоставить логин и пароль к учетной записи сертфикационного центра;
- предоставить пароль к тесту (высылается Заказчику на электронный адрес после оплаты на сайте сертификационного центра);
- оплатить услуги сервиса;
- ожидать в течении 8 часов.
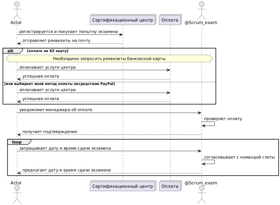
Для сертификации с прокторингом заказчику необходимо:
- оплатить услуги Scrummarket;
- согласовать с нами дату и время сдачи теста/экзамена;
- за час перед экзаменом предоставить доступ к ноутбуку (с правами администратора) для настройки нашими специалистами.
Только прохождение нами теста/экзамена нашими преподавателями.
Да. На странице указаны «реквизиты» для оплаты из РФ.
Это процесс контроля при проведении экзамена, при котором присутствует проктор (преподаватель), который контролирует соблюдение правил и требований при проведении экзамена.


